Control4 Govee: Using Scenes

Control4 Govee: Using Scenes

Requirements

  1. You must be using Govee V3 Agent
  2. Scenes are only currently supported via V3 Cloud lights. There is no official protocol for scenes via  LAN lights
  3. Control4 OS 3.4.3 or later
  4. Driver Version 20260119 or later is required
  5. For Extras to operate correctly, you will need to reboot controller after driver update
  6. Due to quota limitations of the Govee Cloud protocol, scenes for extras are downloaded on a polled basis. You can use the "Get Latest Status" action to force download the latest scenes. 

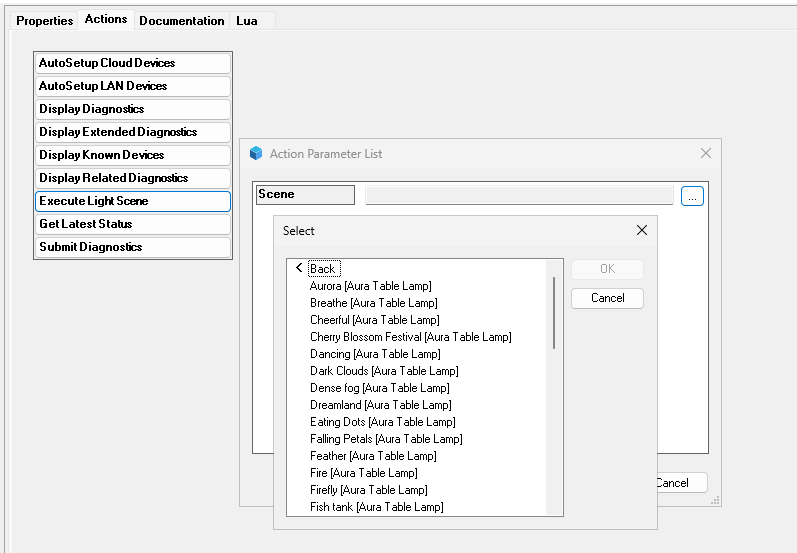
Scenes via Action

In Govee V3 Agent,  an "Execute Light Scene" Action is provided in the Actions Tab to trigger a scene instantly

Via Command
Govee V3 Agent offers an Execute Light Scene Command which can be used in the programming tab to set a scene

Via Lighting Extras (Govee V3 Cloud Light Only)  

Scenes are exposed to end users via lighting extras. To use scenes, hold down finger on light bulb icon and select Lighting Extras. Select the scene you wish to execute.
 


    • Related Articles

    • Control4 Govee: Enable Local Network Control and Troubleshooting Local Lights

      Not all Govee lights Support LAN control (an example is that many of their GU10's only support cloud). Some lights may also offer the LAN control setting, however, the protocol may be broken. To confirm full LAN control is supported, use: ...
    • Control4 Govee: Device / Light Compatibility

      LAN Support: To Check which lights support native LAN Support for Govee Lighting (which is the recommended protocol), more information is available from: https://app-h5.govee.com/user-manual/wlan-guide Please note, only lights are supported by LAN ...
    • Control4 Govee: Upgrade Govee V1 / V2 to Govee V3

      Govee V3 Advantages Some devices require Govee V3 to be controlled via Control4. Govee V3 offers many advantages over V1/V2 including: Govee V1/V2 utilises the old Govee Cloud API. This has more quota limitations than the "Awesome New API" (sic) ...
    • Control4 Govee: Obtaining an API Key

      An API is required for Govee's Cloud devices to be controlled via Control4. Ensure that you are using Govee V3 Agent. V1 uses an older protocol which doesn't support many devices If the device supports LAN, it is generally recommended to use LAN ...
    • Control4 Govee: Some Cloud Lighting/Outlet Devices are not being detected / Discovered

      Some Devices (in particular, many light bulbs including the H600D) require an upgrade to our Govee V3 Driver to operate. V1/V2 will not detect many modern devices. Govee V3 utilises the "Awesome New API" (sic) from Govee and is a free upgrade for ...